ChatBot usado en la demo

ChatBot usado en la demo

Para poder acceder a la DEMO, tanto como agente que usa el CRM, cómo cliente que usa el WhatsApp, es necesario comenzar enviando un whatsapp a http://wa.me/34644212242 
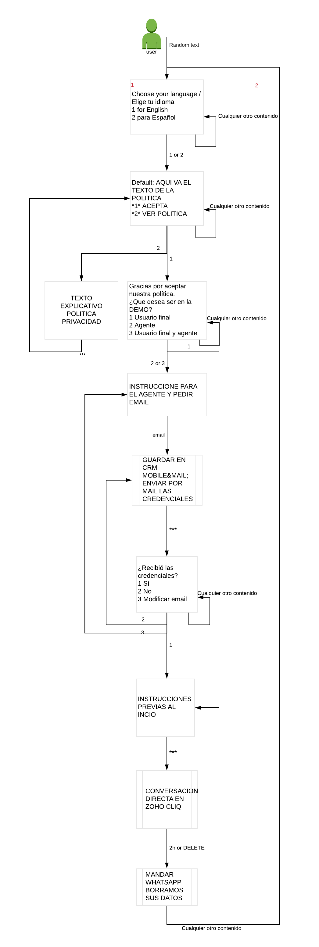
En WOZTELL hemos preparado un chatbot, con la misma tecnología que los que suministramos a los clientes, cuyo trabajo es:
  1. facilitar el acceso a la plataforma a la persona que desea usar la Demo como agente
  2. dar instrucciones a quien desea mandar mensajes simulando ser cliente
  3. registrar en nuestro CRM de WOZTELL cada vez que se envían las credenciales por email, como posible lead de la solución
  4. borrar los datos registrados dentro del CRM DEMO pasadas dos horas que hayan sido creados
  5. mandar una notificación por WhatsApp cuando sus datos han sido borrados
  6. pasar la conversación a un agente humano al finalizar su trabajo
  7. borrar los datos si el usuario escribe la palabra DELETE
  8. recuperar la conversación en caso que una persona vuelva a escribir tras haber borrado sus datos

ESQUEMA DEL CHATBOT

A continuación mostramos el chatbot que utiliza la demo para que pueda ser entendido: